-
02. 개발환경설정 (Database)Spring Web Project/1. Project Setting 2020. 11. 13. 11:41반응형
1. MySQL 설치
> 참고 url : hanseom.tistory.com/3?category=734925
2. SQL Developer
> 설치 url : www.oracle.com/downloads/


> C:\ 다운로드 후 압축해제
> sqldeveloper.exe 실행

3. MySQL JDBC Driver Download
> 참고url : hanseom.tistory.com/9?category=734925
4. SQL Developer에서 MySQL JDBC Driver 추가
> 도구 > 환경설정 > 데이터베이스 > 타사 JDBC 드라이버 > 항목 추가 > JDBC 드라이버 선택

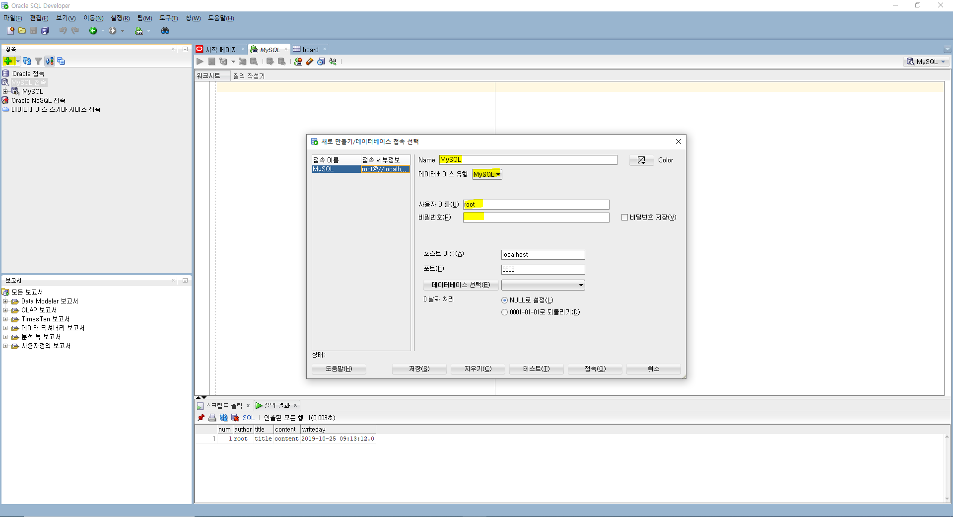
> 좌측 상단 [+] 선택 > Name, 데이터베이스 유형, 사용자 이름, 비밀번호 입력 > 접속

[참고] Oracle
> 설치url : www.oracle.com/kr/downloads/


> 오라클 로그인 후 C:\oracle 다운로드 > 압축해제
> setup.exe 실행




> [설치]
반응형'Spring Web Project > 1. Project Setting' 카테고리의 다른 글
05. Spring MVC (0) 2020.11.22 04. 개발환경설정 (MyBatis) (0) 2020.11.15 03. 개발환경설정 (DB 연결) (0) 2020.11.15 00. Spring Framework (0) 2020.11.13 01. 개발환경설정 (STS & Tomcat Server) (0) 2020.11.12